Alat basis data gratis
DBeaver adalah alat manajemen basis data multi-platform gratis untuk pengguna yang perlu bekerja dengan data secara profesional. Pengembangan aplikasi ini memungkinkan Anda memanipulasi data seperti spreadsheet biasa, buat laporan analitis berdasarkan catatan, dan ekspor informasi dalam format yang benar. Terlepas dari database yang Anda pilih—MySQL, SQLite, Microsoft SQL Server, atau Firebird—aplikasi ini dapat menangani banyak koneksi. Dengan ini, Anda dapat mengatur dan mengedit berbagai basis data, termasuk skrip, akun pengguna, dan indeks.
Alternatif yang Direkomendasikan Teratas
Alat database yang mudah digunakan
DBeaver menawarkan antarmuka yang mudah digunakan dan intuitif. Saat diluncurkan, aplikasi secara otomatis memindai seluruh komputer dan menampilkan semua koneksi yang ada—jika tersedia. Jika Anda ingin membuat koneksi, Anda hanya perlu mengakses opsi yang tepat, memilih database, dan mengatur kredensial login. Secara opsional, Anda dapat menentukan driver ODBC jika diperlukan. Setelah itu, aplikasi akan menampilkan semua database dan pengguna yang teridentifikasi untuk koneksi yang Anda pilih.
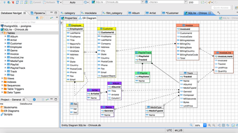
Tab baru—berjudul Proyek—juga akan tersedia, tempat Anda dapat mengakses objek database yang Anda inginkan dan melihat datanya . Dengan mengklik tabel tertentu, panel kanan akan menampilkan semua informasi yang diperlukan, seperti kolom, referensi, pemicu, dan indeks yang tersedia. Ini juga menampilkan semua batasan yang telah ditentukan dan kunci asing, serta pernyataan Buat DDL yang tepat. Seperti yang disebutkan, Anda dapat memanipulasi data seperti spreadsheet.
Namun, untuk pengguna database tingkat lanjut, DBeaver hadir dengan editor SQL andal yang memungkinkan Anda mengedit dan mengeksekusi kueri dan skrip dengan cepat. Anda dapat menjalankan kueri yang dipilih menggunakan opsi yang tersedia di toolbar atau dengan menekan kombinasi tombol CTRL + Enter. Selain menjalankan kueri, aplikasi ini memungkinkan Anda memuat skrip SQL yang ada dan bahkan memvalidasi atau menganalisis kueri yang dipilih.
Solusi database yang solid
DBeaver menawarkan solusi langsung untuk semua kebutuhan manajemen database Anda. Aplikasi ini dilengkapi dengan alat dan editor yang berguna dan mudah digunakan yang berguna dalam mengelola beberapa koneksi database, prosedur, dan tampilan. Lebih dari itu, ia dapat mengeksekusi skrip SQL, baik yang sederhana maupun yang kompleks. Secara keseluruhan, ini adalah alat canggih untuk mengelola database besar.



